Login & Startpage
Login and password
Structure of SmartProcess
Customize start page
Elements on the start page
Customize main menu
Full text search
Workflows and Cases
Create Workflows
Workflow objects
Workflow object: Task
Workflow object: Decision
Workflow object: Forward case
Workflow object: Send e-mail
Workflow object: Start, intermediate and end event
Workflow object: Timer
Workflow object: Parallel gateway
Workflow object: Sub-Process
Workflow object: Incoming message
Workflow object: Send form via e-mail
Workflow object: Service/Export
Form designer
Form fields
General field properties
Field: Text / List without multiple selection
Field: Multiple selection list
Field: Multirow text
Field: Multirow formatable text
Field: Number
Field: Date
Field: Date / Time
Field: Function-Fied
Field: Contact selection
Field: Field group
Field: Catalog fields
Field: Data source for processes and documents
Field: Process and Document fields
Field: Wiki
Field: Free input
The form designer
Workflow basics
Process model of a workflow
Workflow Settings
Rights workflow participants
General placeholders for Word reports in workflows
Case processing
Workflow-Applications
Processes
Menu structure & terms
Process modelling
Process objects
Overview: BPMN objects
Object: Task
Object: Sub-Process
Object: Connectors
Object: Events
Object: Gateways
Object: Pool & Swimlane
Object: Artifacts in general
Object: Artifacts IT System, Resource
Object: Data object Input / Output, Adjacent process
Object: Artifacts KPI, Risk, Control, Opportunity
Object: Artifact Related document
Additional modelling objects
User-defined images as modeling objects
The process designer
Create process groups & processes
Formatting and positioning objects
Reuse & copy objects
Process details
List: Details
User-defined fields
List: Actions
List: Documents
Lists: Terms and abbreviations / Requirements
Lists: Indicator (KPI), Risks, Opportunities
List: Process participants
Process description
Publication and access rights
State and version
Publication of processes / documents
Validity
Read and edit access
Read confirmation
Knowledge questions for read confirmation
Additional features for processes
Documents
Documents - menu structure
Create documents
Document details
Edit files directly in Office
Properties and Placeholders in Word files
Documents - State, version, publication and validity
Organization chart
Reporting
Reporting menu
Reporting for processes and documents
Reporting for cases
Saved reports
Share reports
Excel Report Designer (Additional module)
Catalogs
Settings
Users, permissions & organizational units
Authorization profiles
Introduction authorization profiles
Authorization profile - Tab Workflows / Cases
Authorization profile - Tab Processes
Authorization profile - Tab Documents
Authorization profile - Tab Organization chart
Authorization profile - Tab Reporting
Authorization profile - Tab Contact
Authorization profile - Tab User
Authorization profile - Tab Catalogs
Authorization profile - Tab Wiki
Authorization profile - Tab Administration
Authorization profile - Tab Others
Organizational units and roles
Manage users
Representative
Catalogs
Import
Import of data
Contact import
User import
Organizational unit import
Case import
Meta data import for documents
Emails and text modules
Configure application
Language
Automatic translation
Date and time
Login options and views
Settings for process management
Modeling rules
Symbols for processes and process groups
Process view
Settings for document management
Document templates
Document type
Settings for the organizational chart
Display of the logos
Unavailability for cases for dates
Directory services (AD, Entra ID / Azure AD) and single sign-on
User notifications
Password security
IP Filter (only for SaaS Systems)
API Profile (Additional module)
Manage maintenance access (only for SaaS systems)
Word report designer for printouts (Additional module)
AI Function SmartAI (Additional module)
Audit Trail
Initial configuration SmartProcess - Process and document management
Video tutorials
Video tutorials: Business Process Management
Video tutorial for process participants
Video tutorial for working with workflow cases
Video tutorial on audit management
Version & Release notes
Release Notes
Version 24.9 Release Notes
Version 23.10 Release Notes
Version 22.10 Release Notes
Version 22.5 Release Notes
Version 22.3 Release Notes
Version 21.3 Release Notes
Version 9.1.0.10 Release Notes
Version 9.1.0.9 Release Notes
Version 9.1.0.8 Release Notes
Version 9.1.0.7 Release Notes
Version 9.1.0.6 Release Notes
Version 9.1.0.5 Release Notes
Version 9.1.0.4 Release Notes
Version 9.1.0.3 Release Notes
Manuals from previous versions
Version 25.11 Release Notes
Version 25.3 Release Notes
Info about version
General
SmartProcess API
Mobile Web App
HTML field
Contacts
File attachments in SmartProcess
Manage Wikis
Use QR codes with SmartProcess
Contact & Forum
Table of Contents
- All Categories
- Version & Release notes
- Release Notes
- Version 24.9 Release Notes
Version 24.9 Release Notes
Processes and documents. A new setting in each of the authorization profiles for processes and for documents can be used to determine whether users are allowed to manually edit the validity of proces…
Processes and documents
- A new setting in each of the authorization profiles for processes and for documents can be used to determine whether users are allowed to manually edit the validity of processes / documents.
- A new setting in each of the authorization profiles for processes and for documents can be used to determine whether users are allowed to withdraw the publication of processes / documents and delete processes / documents that are not published (anymore).
- With a new setting each for process management and document management, you can decide whether users with a viewer license can view previously published versions of the process / document via the Versions menu.
- Viewers (users without editing rights) are now always initially shown the currently valid version of a process/document. To do this, SmartProcess checks whether the latest published version is currently valid based on the “Valid from” and “Valid to” dates. If this is the case, this version is displayed to the viewer. If not, the previously published versions are searched and the viewer is initially shown the version that is still valid based on the validity data.
In addition, the viewer is shown a banner above the process / document that indicates that there is a newer version that will become valid in the future. The viewer can use a link in the banner to view this version, which will soon become valid, if required. For more details, see the article Validity.
- In the process description or Word file attachments of documents, a new merge field placeholder can be used to display the ID of the process or document in the file.
Processes only
- A new artifact Control has been added for process modeling. This can be used, for example, to show that there are corresponding control mechanisms for process risks.
Documents only
- If several language variants have been created for a document in the “Linked documents” list, document users are now only requested a read confirmation for the language that is stored in their user profile.Example: A document is created in German and variants for English and French are added to the “Linked documents” list. A user / document user in whose profile the language is set to English is now only requested a read confirmation when the English version of the document is published in a new version.If there is no suitable variant of a document for a user's language, the user will continue to receive the request for a read confirmation for all language variants.Continuation of the above example: A user / document user in whose profile the language is set to Spanish will receive a read confirmation request every time a new version of the document is published - regardless of whether the German, English or French version is published.
- When selecting “Export all” in the Documents menu during file export, the file attachments of subordinate documents that were entered in the Linked documents list of the original document can now also be exported by activating a checkbox.

Case processing
- A new setting in the authorization profile for case processing can be used to determine whether users are allowed to add and delete attachments to cases.
Workflow modeling
- If fields of the type data source for processes and documents with the data source "User" are used in the form designer, a checkbox in the field properties can be used to select that the fields should be prefilled with the user data of the creator.

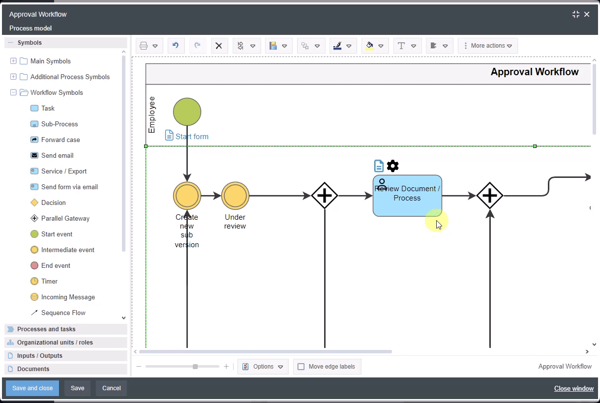
- In the process model of a workflow, a gearwheel is displayed on the icons for tasks and sub-workflows. The workflow engine of these objects can be defined via this cogwheel (previously, the object had to be opened and the workflow engine activated via a separate button).

- A new variant for configuring activity requests has been introduced in the process model of the workflow (e.g. for parallel review in the approval workflow). Previously, the recipient and the task to be requested were defined in the Forward case object. With the new variant, you can now decide in the task object itself whether the activity is to be carried out by the person responsible for the whole case or by another person as a requested task. An indicator in the activity icon shows whether it is a requested activity.
So far - Configuration in the Forward case object ![]() ![]() | New - Configuration in the activity object ![]() ![]() |
- In the new variant for configuring requested activities, a due date can now be set for the activity. This deadline only monitors the activity and can be used in addition to a timer that monitors the deadline for the entire case between two events. An indicator in the activity symbol shows whether a deadline has been configured for the requested activity.

- When creating Word reports for cases, it is now possible to display image attachments from specific activities of the case (previously, only all image attachments of the case could be displayed together).
Organization chart
- If the background color of an object in the organization chart is very dark, the font color of the object changes from black to white.
General
- User-defined fields are now also available in the user administration.
- A new setting in the authorization profile in the Administration tab can be used to determine whether users can generally export lists from SmartProcess as .xls, .csv or .txt files or generate them as .pdf files for printing (e.g. report lists, case lists, lists of catalog entries, etc.).

- The list of permitted formats for file attachments in SmartProcess has been expanded, e.g. to include .exp, .mpp, .pub, .webp, .one
- The Knowledge base menu has been renamed to Wiki. The range of functions is unchanged.
- A preview has been added for importing data. Before the import starts, a preview of the data to be imported is displayed, from which it can be seen whether all data can be imported successfully.
- The case import has been extended. It is now possible to create new cases with associated sub-cases when importing a single file, e.g. audit master data (main workflow) with associated audit questions (sub-workflow).
- In the settings under Configure application -> Directory services and Single sign-on, it is now possible to define several Azure and/or SAML profiles for which the Single Sign-On option is active at the same time. SmartProcess users are offered a separate button on the login page for each activated single sign-on option.
How did we do?
Version 23.10 Release Notes



